Data Engineering

Advanced search for gigs

Excel Cleaning or Python Script in 1 Hour – Just $10!
Tired of messy Excel files slowing you down? Or need a custom Python script FAST? 🔥 I've got you covered! For just $10, I'll supercharge your data or code your solution in under 1 hour –...
fixed Rate
10.00 USD
ETL,SSIS,DataEngineering,SQL,Selenium,Python,DashboardPowerBI,...
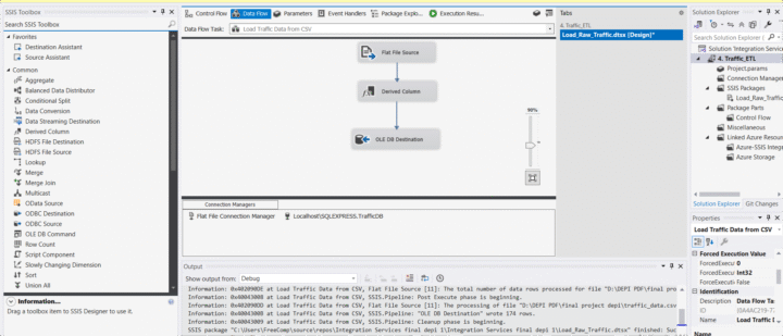
Data Engineering: I build end-to-end ETL pipelines from extracting, transforming, and loading data. I have hands-on experience in database management Data Scraping: I perform advanced web scraping...
fixed Rate
5.00 USD
I will press release distribution on premium media outlets
Press Release Distribution on Premium sites, 300+ sites6-day deliveryUp to 350 wordsSubmit press releaseFormat press releasePress release distribution service.What you will get?Press Release...
fixed Rate
600.00 USD